newifi mini路由器的配置是相当简单,在连接好光猫路由器与电脑后,打开网页,newifi的设置界面就自动弹出,提示您进行轻松配置。
第一步:自动检测网络
第二步:配置网络,检测后路由器发现我的上网方式为PPPOE拨号,然后界面出现提示,请输入运营商提供的账号密码。填写完成点击拨号即可。
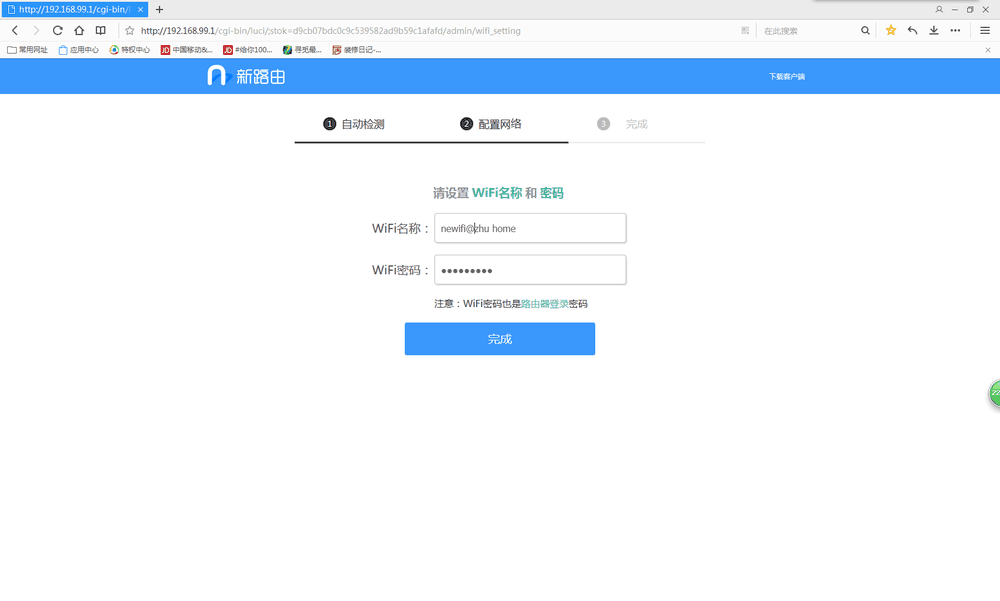
第三步:设置WiFi名称和密码,在拨号后,路由器自动进入下一步设置,开启wifi,设置名称与密码。tip:这里newifi做了简化,连接无线密码既为登陆路由器的密码。
第四步:配置完成。选择创建好的网络即可上网了。5G频率是默认开启的,但是需要设备支持5G频段才可以搜索到,不幸的是我的手机不支持5G。
接下来登陆路由器,看看它的界面如何。界面给人的感觉是小清新,精简醒目,涵盖信息全面。
左侧是目录栏,相比传统路由器的繁琐设置界面,
newifi的界面更为简洁清晰。如果没有一定的基础知识,老款路由器一些高级配置很难轻松搞定。而newifi的目录栏仅分为5个,分别是路由状态、设备管理、远程下载、扩展应用、路由设置。
设备管理界面可以清楚的看到连接到newifi路由器的设备。这里可以对特定设备进行拉黑操作,防止陌生设备蹭网。
路由设置界面又被划分了8个子目录,wifi设置、互联网设置、账号绑定状态、修改管理密码、重启路由、路由升级、恢复配置、高级功能。
wifi设置界面控制2.4G网络与5G网络的开关,如果要修改2.4G 与5G网络的信道,则需要进入高级设置进行修改。2.4G信道与传统路由信道相似,1-13个信道,5G信道为了与设备匹配,建议设置149、153、157、161、165这5个,如果设置为其他信道,国产设备可能搜索不到5G的WIFI。TIP:信道设置时可以选择利用率较少的信道,大部分路由器信道默认为6,设置时请避开。
互联网设置:设置连接外网的方式。
账号绑定状态:这里可以设置路由器与百度账号绑定。绑定时需要输入路由登陆密码验证。
修改管理密码:修改路由器管理员登陆密码。
重启路由器:重启后可以清空路由数据包。
路由系统升级:相比传统路由里的固件升级,更新固件修复BUG。newifi系统升级相比传统路由器方便许多,实现一键傻瓜式升级,不用再担心下错固件升级使路由器变砖。如果有新版本,会自动检测,提示升级。TIP:newifi也提供了传统的固件更新模式。升级时请勿随意乱点直至升级完毕。
恢复配置:恢复到出厂设置。
高级功能:
1、系统状态 与主页面显示的状态一致。
2、无线中继 扩展网络覆盖范围。
3、局域网设置 这里设置网关IP、是否开启DHCP及开启后局域网IP范围设定。
4、智能QOS 首先检测宽带的最大下载与上传速度,然后设置是游戏、还是网页等模式。路由会根据你设置的模式自动分配带宽。TIP:为了获得准确的带宽数据,请在测速时关闭大流量传输软件
5、MTU值设置 MTU值会因为不同的接入方式、不同地区的网络运营商而不同,设置适合的MTU值可解决“部分网站打不开”、“上网速度慢”等问题。默认数值就好,不用修改。
6、MAC地址克隆 有些运营商会设置限制,通过MAC地址的配置来限制网络使用数量。这里可以通过克隆运营商记录的主机MAC解除限制,不过大部分运营商已经不会做此限制了。谁家没有个路由器,谁家不用WIFI呢。
7、系统日志 上传日志后,方便newifi的客服对你路由器状况进行分析,从而解决连接不上外网的问题。日志还可以本地保存,截图展示下日志记录。
下面让手机连接到newifi@zhu home,打开wifi配置界面,发现已经搜索到我配置的SSID
输入密码,连接newifi,连接成功。可以正常上网了。
手机新路由APP:
APP的安装:在路由器主界面右上方设有“下载客户端”按钮,点击后弹出二维码,下载链接,扫描二维码或者登陆newifi的网站便可下载。
下载完成,安装APP
启动新路由APP
APP首页界面
扩展应用里有全部可以添加的应用。虽然不多但是都很实用。
下面隆重介绍下WIFI定时开关与面板灯控制,这两个对于我与全家来说实在是太实用了。很早以前路由器是在老妈屋子里的,后来就是因为影响睡眠,让给撤走,哪里影响,灯光太强。想关掉路由器的灯,就必须断电,随之WIFI也就不能用了,入眠的时间很难统一,一般都是老爸老妈早,所以。。。。。这款路由的扩展插件真心贴心,不仅可以设置面板灯的开关,就连开关的时间也可以定时,还分为周一-周五、双休。看下设置界面,也是相当简洁。(此两款插件需要外置USB连接存储设备才可以安装。)
WIFI信号定时,这个功能也很实用,现在辐射不利于孩子的成长,但是没有WIFI的家长也是很寂寞的。newifi可以自由控制WIFI开关时间,让WIFI辐射将至最低。晚上不用可以设置时间段直接关闭。
除这两个功能外,比如远程下载、文件共享也很实用。这里是我成功绑定迅雷远程下载后,显示的界面。可以看到远程下载设备被发现为newifi。(嘿嘿嘿,你们所见不会是所得,CAO LIU社区~~~不能分享了。)
这里要特别说明的是APP的设置界面,因为它与网页设置选项有一点细微区别。就是信道在APP中不能更改,包括2.4G与5G。
APP的配套使得路由器的管理更直接方便。界面也如同网页管理界面一样清晰明了。newifi 在XD售价129,价格也算是良心,不昧良心的说,值得拥有。




































































